So stellen Sie die alte Datei-Explorer-Erfahrung in Windows 11 dauerhaft wieder her

Der Datei-Explorer unter Windows 11 wird von den meisten Nutzern als gut bewertet. Er reagiert zwar nicht besonders schnell, insbesondere im Vergleich zum alten Datei-Explorer von Windows 10, bietet aber eine Reihe nützlicher Zusatzfunktionen, wie z. B. den Tab-Modus, eine moderne Benutzeroberfläche, die Möglichkeit zur Vorschau von Dateiinhalten usw.

Einige Benutzer bevorzugen jedoch nach wie vor eine schnelle Leistung gegenüber einem umfangreichen Funktionsumfang. Daher gibt es in der Windows 11-Benutzercommunity einige Stimmen, die mit dem neuen Datei-Explorer unzufrieden sind und sich ein ähnlich vertrautes Datei-Explorer-Erlebnis unter Windows 10 wünschen. Wenn Sie dazugehören, erfahren Sie in diesem Artikel, wie Sie das alte Datei-Explorer-Erlebnis in Windows 11 dauerhaft wiederherstellen können.

So stellen Sie die alte Datei-Explorer-Erfahrung in Windows 11 dauerhaft wieder her

Sie müssen lediglich eine Anpassung im Registrierungseditor vornehmen. Diese Anleitung funktioniert auf allen Versionen von Windows 11, einschließlich 24H2.

Stellen Sie den alten Datei-Explorer in Windows 11 wieder her

Öffnen Sie Notepad und fügen Sie den folgenden Text ein:

Windows Registry Editor Version 5.00

[HKEY_CURRENT_USER\Software\Classes\CLSID\{2aa9162e-c906-4dd9-ad0b-3d24a8eef5a0}]
@="CLSID_ItemsViewAdapter"

[HKEY_CURRENT_USER\Software\Classes\CLSID\{2aa9162e-c906-4dd9-ad0b-3d24a8eef5a0}\InProcServer32]
@="C:\\Windows\\System32\\Windows.UI.FileExplorer.dll_"
"ThreadingModel"="Apartment"

[HKEY_CURRENT_USER\Software\Classes\CLSID\{6480100b-5a83-4d1e-9f69-8ae5a88e9a33}]
@="File Explorer Xaml Island View Adapter"

[HKEY_CURRENT_USER\Software\Classes\CLSID\{6480100b-5a83-4d1e-9f69-8ae5a88e9a33}\InProcServer32]
@="C:\\Windows\\System32\\Windows.UI.FileExplorer.dll_"
"ThreadingModel"="Apartment"

[HKEY_CURRENT_USER\Software\Microsoft\Internet Explorer\Toolbar\ShellBrowser]
"ITBar7Layout"=hex:13,00,00,00,00,00,00,00,00,00,00,00,20,00,00,00,10,00,01,00,\
00,00,00,00,01,00,00,00,01,07,00,00,5e,01,00,00,00,00,00,00,00,00,00,00,00,\
00,00,00,00,00,00,00,00,00,00,00,00,00,00,00,00,00,00,00,00,00,00,00,00,00,\
00,00,00,00,00,00,00,00,00,00,00,00,00,00,00,00,00,00,00,00,00,00,00,00,00,\
00,00,00,00,00,00,00,00,00,00,00,00,00,00,00,00,00,00,00,00,00,00,00,00,00,\
00,00,00,00,00,00,00,00,00,00,00,00,00,00,00,00,00,00,00,00,00,00,00,00,00,\
00,00,00,00,00,00,00,00,00,00,00,00,00,00,00,00,00,00,00,00,00,00,00,00,00,\
00,00,00,00,00,00,00,00,00,00,00,00,00,00,00,00,00,00,00,00,00,00,00,00,00,\
00,00,00,00,00,00,00,00,00,00,00,00,00,00,00,00,00,00,00,00,00,00,00,00,00,\
00,00,00,00,00,00,00,00,00,00,00,00,00,00,00,00,00,00,00,00,00,00,00,00,00,\
00,00,00,00,00,00,00,00,00,00,00,00,00,00,00,00,00,00,00,00,00,00,00,00,00,\
00,00,00,00,00,00,00,00,00,00,00,00,00,00,00,00,00,00,00,00,00,00,00,00,00,\
00,00,00,00,00,00,00,00,00,00,00,00,00,00,00,00,00,00,00,00,00,00,00,00,00,\
00,00,00,00,00,00,00,00,00,00,00,00,00,00,00,00,00,00,00,00,00,00,00,00,00,\
00,00,00,00,00,00,00,00,00,00,00,00,00,00,00,00,00,00,00,00,00,00,00,00,00,\
00,00,00,00,00,00,00,00,00,00,00,00,00,00,00,00,00,00,00,00,00,00,00,00,00,\
00,00,00,00,00,00,00,00,00,00,00,00,00,00,00,00,00,00,00,00,00,00,00,00,00,\
00,00,00,00,00,00,00,00,00,00,00,00,00,00,00,00,00,00,00,00,00,00,00,00,00,\
00,00,00,00,00,00,00,00,00,00,00,00,00,00,00,00,00,00,00,00,00,00,00,00,00,\
00,00,00,00,00,00,00,00,00,00,00,00,00,00,00,00,00,00,00,00,00,00,00,00,00,\
00,00,00,00,00,00,00,00,00,00,00,00,00,00,00,00,00,00,00,00,00,00,00,00,00,\
00,00,00,00,00,00,00,00,00,00,00,00,00,00,00,00,00,00,00,00,00,00,00,00,00,\
00,00,00,00,00,00,00,00,00,00,00,00,00,00,00,00,00,00,00,00,00,00,00

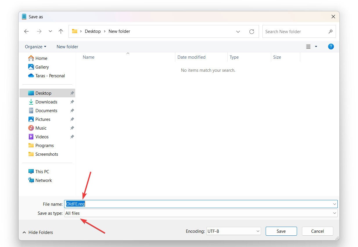
Klicken Sie nun auf Datei > Speichern und wählen Sie in der Dropdown-Liste „ Dateityp “ die Option „Alle Elemente“. Geben Sie der Datei einen beliebigen Namen, vergessen Sie jedoch nicht, die Endung „.reg“ hinzuzufügen. Beispiel: „ file.reg “.

So stellen Sie die alte Datei-Explorer-Erfahrung in Windows 11 dauerhaft wieder her

Öffnen Sie die soeben erstellte Datei, bestätigen Sie die Änderungen in der Registrierung und starten Sie anschließend Ihren Computer neu. Jetzt haben Sie die gewohnte Erfahrung mit dem Datei-Explorer und den Ribbons. Ehrlich gesagt ist er weniger fehleranfällig und bietet eine bessere Leistung.

Deaktivieren Sie den alten Datei-Explorer in Windows 11

Die Rückkehr zum neuen Datei-Explorer in Windows 11 erfolgt ähnlich: Sie müssen mithilfe einer speziell erstellten Registrierungsdatei einige Änderungen an der Registrierung vornehmen. Öffnen Sie den Editor und fügen Sie den folgenden Text ein:

Windows Registry Editor Version 5.00

[-HKEY_CURRENT_USER\Software\Classes\CLSID\{2aa9162e-c906-4dd9-ad0b-3d24a8eef5a0}]

[-HKEY_CURRENT_USER\Software\Classes\CLSID\{6480100b-5a83-4d1e-9f69-8ae5a88e9a33}]

Klicken Sie auf Datei > Speichern , wählen Sie Alle Elemente aus und speichern Sie die Datei mit der Erweiterung .reg . Öffnen Sie die Datei, bestätigen Sie die Änderungen an der Registrierung und starten Sie Ihren Computer neu. Der Standard-Datei-Explorer in Windows 11 sollte wiederhergestellt sein.

Leave a Comment

5 Suchtricks im Datei-Explorer, die Sie kennen müssen

5 Suchtricks im Datei-Explorer, die Sie kennen müssen

Stellen Sie sich vor, Sie könnten jede Datei auf Ihrem Computer mit nur wenigen Tastenanschlägen sofort finden! Der Datei-Explorer bietet leistungsstarke Suchtricks, die das Auffinden von Dateien zum Kinderspiel machen.

So fügen Sie dem Datei-Explorer einen Papierkorb hinzu

So fügen Sie dem Datei-Explorer einen Papierkorb hinzu

Diese Anleitung zeigt Ihnen alle erforderlichen Schritte zum Anzeigen des Papierkorbs im Datei-Explorer, unabhängig davon, ob Sie Windows 10 oder Windows 11 verwenden.

7 nützliche Änderungen, die Microsoft am Datei-Explorer vornehmen sollte

7 nützliche Änderungen, die Microsoft am Datei-Explorer vornehmen sollte

Der Datei-Explorer ist immer noch ein wichtiger Bestandteil von Windows und mit ein paar intelligenten Updates könnte Microsoft die Dinge für die Benutzer noch weiter verbessern.

So ordnen Sie Spalten im Datei-Explorer Windows 11 neu an

So ordnen Sie Spalten im Datei-Explorer Windows 11 neu an

Dieses Tutorial zeigt Ihnen, wie Sie die Spalten für einen Ordner (Verzeichnis) in der Detailansicht im Datei-Explorer für ein persönliches Konto in Windows 11 und Windows 10 neu anordnen.

So zeigen Sie den Vorschaubereich des Datei-Explorers unter Windows 10/11 an

So zeigen Sie den Vorschaubereich des Datei-Explorers unter Windows 10/11 an

Dank der Vorschaufunktion im Datei-Explorer können Sie Dateien in Windows 10 ganz einfach in der Vorschau anzeigen, ohne sie öffnen zu müssen. Sie können Miniaturansichten der meisten Bilder, Videos, Audiodateien und einiger Textdokumente anzeigen.

Microsoft integriert möglicherweise Copilot in den Datei-Explorer in Windows 11

Microsoft integriert möglicherweise Copilot in den Datei-Explorer in Windows 11

Microsoft setzt stark auf künstliche Intelligenz und eine Partnerschaft mit OpenAI, um Copilot Wirklichkeit werden zu lassen.

Warum bevorzugen viele Leute den Windows-Datei-Explorer gegenüber dem macOS Finder?

Warum bevorzugen viele Leute den Windows-Datei-Explorer gegenüber dem macOS Finder?

Wenn Sie beide Systeme verwenden, kehren viele aufgrund seiner Einfachheit und benutzerfreundlicheren Funktionen immer noch zum Datei-Explorer zurück.

10 unverzichtbare Funktionen des Datei-Explorers

10 unverzichtbare Funktionen des Datei-Explorers

Die meisten Windows-Benutzer verbringen viel Zeit im Datei-Explorer. Es gibt jedoch bestimmte Funktionen, die Benutzer nutzen, um ihren Arbeitsablauf zu optimieren und die Produktivität zu steigern.

Behebung eines Dateisystemfehlers in der Windows 11 Fotos-App

Behebung eines Dateisystemfehlers in der Windows 11 Fotos-App

Haben Sie Probleme mit dem Dateisystemfehler der Windows 11-Fotos-App? Entdecken Sie bewährte Schritt-für-Schritt-Lösungen, um Ihre Fotos problemlos wieder anzusehen. Aktualisiert mit den neuesten Tipps zur Fehlerbehebung für optimale Leistung.

So beheben Sie, dass die Spieleleiste in Windows 11 nicht funktioniert

So beheben Sie, dass die Spieleleiste in Windows 11 nicht funktioniert

Funktioniert die Spieleleiste unter Windows 11 nicht? Hier finden Sie bewährte Schritt-für-Schritt-Anleitungen, mit denen Sie Ihr Gaming-Overlay wieder reibungslos nutzen können. Keine technischen Vorkenntnisse erforderlich!

So beheben Sie ein Problem mit der Helligkeitseinstellung unter Windows 11

So beheben Sie ein Problem mit der Helligkeitseinstellung unter Windows 11

Funktioniert die Bildschirmhelligkeit unter Windows 11 nicht? Hier finden Sie schnelle, schrittweise Lösungen, um die Kontrolle über Ihre Bildschirmhelligkeit wiederherzustellen und ein reibungsloses Seherlebnis zu genießen. Aktualisiert mit den neuesten Tipps für optimale Leistung.

So verwenden Sie den Windows 11-Soundmixer pro App

So verwenden Sie den Windows 11-Soundmixer pro App

Erfahren Sie, wie Sie mit dem Windows 11-Soundmixer die Lautstärke jeder Anwendung individuell anpassen. Eine Schritt-für-Schritt-Anleitung hilft Ihnen, den Klang auszubalancieren, Ungleichgewichte zu beheben und Ihr Hörerlebnis mühelos zu verbessern.

So aktualisieren Sie alle Treiber in Windows 11 gleichzeitig

So aktualisieren Sie alle Treiber in Windows 11 gleichzeitig

Haben Sie Probleme mit veralteten Treibern unter Windows 11? Entdecken Sie einfache und effektive Methoden, alle Treiber gleichzeitig zu aktualisieren. Steigern Sie die Leistung, beheben Sie Fehler und sorgen Sie mit dieser Schritt-für-Schritt-Anleitung für einen reibungslosen PC-Betrieb. Technische Vorkenntnisse sind nicht erforderlich!

So beheben Sie das Problem, dass die RGB-Beleuchtung unter Windows 11 nach dem Ruhezustand nicht synchronisiert wird

So beheben Sie das Problem, dass die RGB-Beleuchtung unter Windows 11 nach dem Ruhezustand nicht synchronisiert wird

Haben Sie Probleme mit der RGB-Beleuchtung unter Windows 11, die nach dem Ruhezustand nicht synchronisiert wird? Entdecken Sie bewährte Lösungen für eine reibungslose Beleuchtungssteuerung Ihres Gaming-Setups. Schritt-für-Schritt-Anleitung zur schnellen und einfachen Behebung von Synchronisierungsproblemen.

So setzen Sie Microsoft Edge unter Windows 11 auf die Standardeinstellungen zurück

So setzen Sie Microsoft Edge unter Windows 11 auf die Standardeinstellungen zurück

Haben Sie Probleme mit Microsoft Edge unter Windows 11? Erfahren Sie, wie Sie Microsoft Edge mühelos auf die Standardeinstellungen zurücksetzen. Folgen Sie unserer einfachen, aktuellen Anleitung, um Leistung und Datenschutz in wenigen Minuten wiederherzustellen.

Wie man den Fehler „Kmode-Ausnahme nicht behandelt“ unter Windows 11 behebt

Wie man den Fehler „Kmode-Ausnahme nicht behandelt“ unter Windows 11 behebt

Haben Sie Probleme mit dem gefürchteten KMODE EXCEPTION NOT HANDLED-Fehler unter Windows 11? Entdecken Sie bewährte Schritt-für-Schritt-Lösungen, um diesen Bluescreen-Albtraum schnell zu beheben und Ihren PC wieder reibungslos zum Laufen zu bringen. Keine technischen Vorkenntnisse erforderlich!

So verwenden Sie die Windows 11-Lupe zum Zoomen

So verwenden Sie die Windows 11-Lupe zum Zoomen

Erfahren Sie, wie Sie die Windows 11-Bildschirmlupe zum Vergrößern und Verbessern der Bildschirmdarstellung nutzen. Diese Schritt-für-Schritt-Anleitung erklärt Einrichtung, Funktionen und gibt Tipps für mehr Barrierefreiheit und Produktivität. Ideal für Nutzer mit Sehbehinderung oder alle, die schnell eine Vergrößerung benötigen.

So beheben Sie den Fehler „Windows 11-Lizenzbedingungen überprüfen“

So beheben Sie den Fehler „Windows 11-Lizenzbedingungen überprüfen“

Haben Sie Probleme mit der Fehlermeldung zu den Windows 11-Testlizenzbedingungen? Entdecken Sie bewährte, schrittweise Lösungen, um das Problem schnell zu beheben und wieder reibungslos arbeiten zu können. Technische Vorkenntnisse sind nicht erforderlich!

Wie man mithilfe eines Registry-Hacks den Druckerfehler 709 behebt

Wie man mithilfe eines Registry-Hacks den Druckerfehler 709 behebt

Sie haben Probleme mit dem Druckerfehler 709? Entdecken Sie einen einfachen und effektiven Registry-Trick, um ihn schnell zu beheben. Diese Schritt-für-Schritt-Anleitung hilft Windows-Nutzern, problemlos wieder reibungslos drucken zu können. Aktualisiert mit den neuesten Tipps für optimale Ergebnisse.

So verwenden Sie die Windows 11 PowerShell als Administrator

So verwenden Sie die Windows 11 PowerShell als Administrator

Erfahren Sie Schritt für Schritt, wie Sie Windows 11 PowerShell als Administrator nutzen. Lernen Sie, Befehle mit erhöhten Rechten zu starten, auszuführen und Probleme zu beheben – für maximale Kontrolle. Ideal für Anfänger und Profis.

Fehlerbehebung bei Abstürzen von Wallpaper Engine unter Windows 11

Fehlerbehebung bei Abstürzen von Wallpaper Engine unter Windows 11

Haben Sie Probleme mit Wallpaper Engine-Abstürzen unter Windows 11? Entdecken Sie bewährte Schritte zur Fehlerbehebung, um Abstürze zu beheben, die Leistung zu optimieren und flüssige animierte Hintergrundbilder wiederherzustellen. Bringen Sie Ihren Desktop noch heute wieder zum Laufen!

So beheben Sie den Fehler „Handflächenerkennung auf dem Windows 11-Touchpad“

So beheben Sie den Fehler „Handflächenerkennung auf dem Windows 11-Touchpad“

Haben Sie Probleme mit der Handballenerkennung des Windows 11-Touchpads? Entdecken Sie bewährte, schrittweise Lösungen für flüssiges Scrollen und präzise Steuerung. Schluss mit frustrierenden Fehleingaben – bringen Sie Ihren Laptop noch heute wieder auf Vordermann!

Behebung des ASIO-Treiberfehlers für die Audioschnittstelle unter Windows 11

Behebung des ASIO-Treiberfehlers für die Audioschnittstelle unter Windows 11

Probleme mit ASIO-Treiberfehlern für die Windows 11-Audioschnittstelle? Entdecken Sie bewährte Lösungen für eine reibungslose Audioproduktion. Schritt-für-Schritt-Anleitungen für Musiker und Produzenten.